排序
喝酒聚会小程序源码分享,内置多种娱乐游戏和功能
图片展示 亲测截图 程序介绍 这是一个活跃酒场的游戏小程序,内置好几种娱乐游戏以及手持弹幕,蹦迪闪灯功能 直接用微信开发者工具导入即可,虽然提示安全域名,但不加依然能正常使用,如果觉得...
【独家】AiPhoto微信/抖音双端小程序系统安装教程,附安装包,全功能版
最新更新功能:发型改变,活照片,表情编辑,3D游戏特效,人像特效,智能抠图,人脸漫画风,闭眼转睁眼等 AiPhoto小程序是我开发的第N个小程序了,这次不同的是使用了thinkphp6.0做为后端框架开...
AI一键换脸小程序源码,短视频换脸,短视频去水印(免接口),一键抠图小程序源码
源码介绍 这款小程序是我独家魔改的,增加了广告控制,由于没有后台,所有配置都在app.js中。 高频插屏广告、激励广告保存,原生广告等,基本加全了 源码不需要后台,接口目前可用,能用多久不...
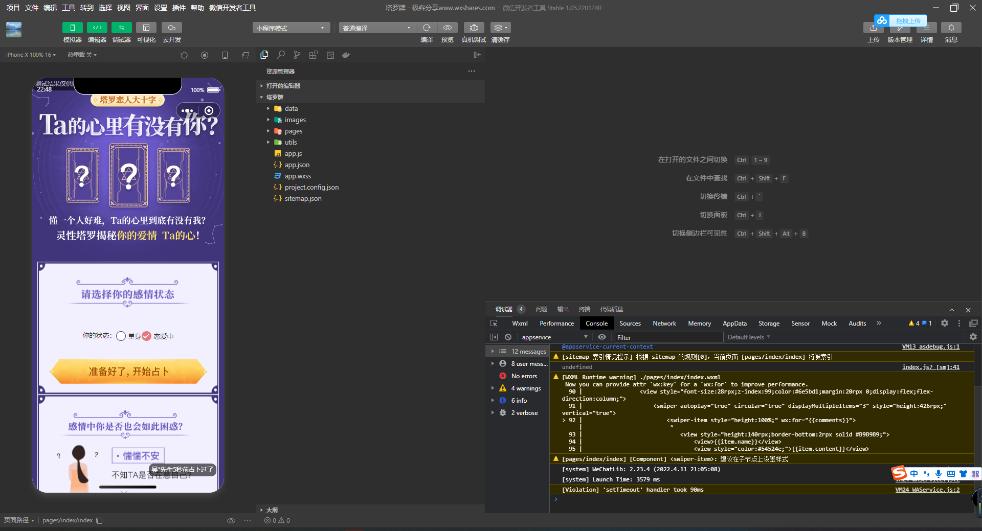
【塔罗牌小程序源码】完整版无需后台塔罗牌小程序,带激励视频解锁结果,功能完整,改流量主即可上线
介绍 占卜塔罗牌小程序,无需后台,直接前端导入即可,所有内容都写在前端的js里引用的,直接修改各个页面的流量主ID即可上线,没加插屏广告,因为我不用这个,所以大家自己添加吧。 声明一下,...
【微信小程序】多功能文案表情工具箱,怼人表情包,彩虹屁各类文案表情包小程序源码分享
介绍 多功能表情包微信小程序,各类文案生成器 万能表情包、黑化文学、怼人文案表情包、舔狗语录、土味情话、彩虹屁、语言艺术家、文字墙、丫头文学、沙雕朋友圈、emo语录、控评文案、挨打文学...
【独家】【魔改版】资源变现小程序源码分享,定制版小程序源码,强制点击激励广告,接通公众号
介绍 这款是一位朋友多次花钱找我二开的最终版,加了很多变现“小功能”,不那么合规,但我只是开发者,也管不了那么多,不违法即可。 增加了强制点击激励广告,并后台可设置弹出几率,并设置了...
寄件神器|快递平台独立版小程序源码|带cps推广营销流量主+前端
新快递小程序v3.33快递代发快递代寄寄件小程序可以对接易达云洋一级总代快递小程序,接入云洋/易达物流接口,支持选择快递公司,三通一达,极兔,德邦等,功能成熟如何收益:1.对接第三方平台成...
【即刻取图更新】增加动态壁纸支持(视频),增加快手端,三端开源壁纸取图小程序
即刻取图本身是一个非常简单的开源项目,代码写的很清晰(我自认为),二开很方便,所以写完后我也没打算更新,希望大家可以根据自己的需求修改即可,这次更新是因为想测试下快手小程序,又正好...
图片加水印小程序源码,无需服务器,纯前端工具,多种水印功能
介绍 一款给图片添加水印的小程序源码,亲测可用,无需后端,带四种水印功能,全屏水印,隐形水印,超级横幅,专属水印。 全屏水印(也就是整张图片都给加上水印透明度可以自行调整);隐形水印...
WordPress酱茄开源小程序-小蓝主题2.6.4最新版 微信小程序
一、酱茄开源Free版-MT运营库小蓝主题(首页弹窗广告版) 开源介绍 MT运营库小蓝主题是酱茄开源Free-WordPress微改的小程序主题。 界面预览: 二、WP插件后台插件 界面预览: 三、版本更新优化...
云开发前后端完整代码,大学生校园社团体管理活动预约微信小程序源码 ,可二开
介绍 这是一款完整的小程序,带有详细教程,使用云开发技术,完整的管理后台,唯一缺点就是没看到流量主,不过代码清晰,大家自行二开即可 功能介绍 校园社团小程序,前后端完整代码包括社团通...
新UI学法减分专业版34235道题库学法减分专业版小程序源码
介绍 新版和老版本的UI都在压缩包里面了。 这个是专业版的,而且题库贼鸡儿全,百分之99的题都能搜到的。 此源码站长未亲测,永久会员可以免费下载。 运营版学法减分小程序源码,后台基于thinkp...
 
        
        



















