排序
MBIT测试小程序,爱情测试、心理测试小程序,测试类微信小程序源码分享
介绍 群友分享,所以免费分享,供大家“交流学习”。 这是一款专业测试类小程序,包括心理测试、性格测试、职业测试、情感测试、趣味测试等分类,每项测试都有完整题目与结果,只不过没后台.......
【免费分享】表情包制作小程序,云开发自修复版
介绍 事情是这样的,这两天为“李总”(技术圈名人)制作了很多表情包,由于手机比较方便,就搜了很多此类小程序,最后找到一个功能比较全的,比较符合我的需求 后来我“意外”得到了这个小程序...
【微信小程序】多功能文案表情工具箱,怼人表情包,彩虹屁各类文案表情包小程序源码分享
介绍 多功能表情包微信小程序,各类文案生成器 万能表情包、黑化文学、怼人文案表情包、舔狗语录、土味情话、彩虹屁、语言艺术家、文字墙、丫头文学、沙雕朋友圈、emo语录、控评文案、挨打文学...
恋爱话术大师小程序源码分享,暖心话术大师,情侣测试,模拟场景,带流量主
介绍 小程序带广告位,无需后台,添加安全域名改广告后即可上线运营。 各种场景聊天话术,直接复制回复,开场白、哄女生、要照片、开车等话术齐全 男神改造计划,男神护肤、穿搭推荐等 恋爱测试...
微信游戏扫码登录小程序源码,游戏扫码授权平台,微信多功能工具箱小程序源码分享,亲戚关系计算器 手持弹幕等
介绍 这款小程序功能非常多,包括: 游戏扫码登录(N款热门游戏支持扫码登录如王者荣耀,和平精英等) 亲戚关系计算器(比如你还不知道妈妈的妈妈叫什么?这计算器就能帮你了) 手机清灰(以高低压的效...
简单的公众号文章海报生成小程序安装使用教程,技术解析与程序分享
程序下载 关注我的公众号【极客癖】回复“海报”即可获取下载链接! 技术解析 昨天,本来打算挑战两个小时开发一个小程序,群友都知道,我失败了,这个小程序调试加BUG修复,用了不到一天的时间...
情侣头像动漫头像分享,国风姓氏头像在线生成制作微信小程序源码,完美流量主,一分钟上线
介绍 姓氏头像制作生成头像组合微信小程序源码,这是一个头像类型的小程序源码,支持多种流量主,比如激励视频、Banner、视频、插屏、原生模板等。流量主位已写好,直接按照教程替换ID即可上线...
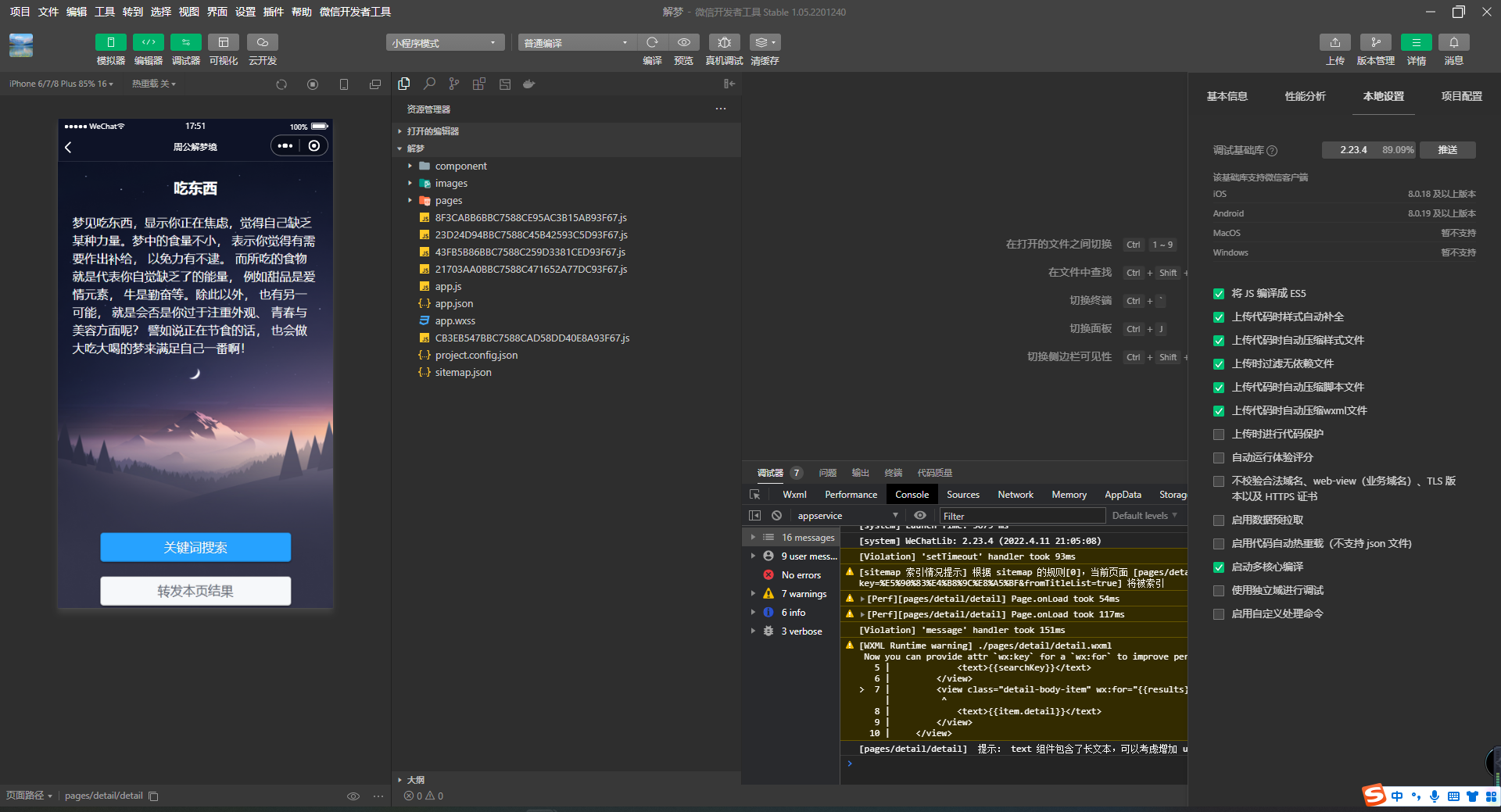
【免费】周公解梦大全查询专业版 - 小程序源码,解梦小程序完整前端源码
介绍 最近连续发了两个解梦小程序了,都是群友扒了分享的,上一个没有后端,这一个也没有后端...... 这个是有后端获取数据的,不过众所周知后端扒不了,像我这么懒的人,肯定也懒得写,所以大家...
朋友圈集赞万能截图小程序源码,集赞生成器微信小程序,带流量主
介绍 测试了一下,基本功能都能用,无后台,需安全域名,可改流量主ID 有两个小BUG,生成时用户的头像和昵称点不动,修改不了,我懒得改了,所以免费分享,我说的是VIP免费..... 不是VIP象征性...
【塔罗牌小程序源码】完整版无需后台塔罗牌小程序,带激励视频解锁结果,功能完整,改流量主即可上线
介绍 占卜塔罗牌小程序,无需后台,直接前端导入即可,所有内容都写在前端的js里引用的,直接修改各个页面的流量主ID即可上线,没加插屏广告,因为我不用这个,所以大家自己添加吧。 声明一下,...
小姐姐壁纸小程序二开版,增加外卖佣金,去水印工具,网易云签到等功能,云开发带教程,流量主完整
介绍 这是之前那个云开发壁纸二开版本,增加了一堆功能,去水印啊,外卖啊,昵称头像等等,不是我二开的,但按照教程安装了一遍确实可用,跟着教程一步一步就能搭建起来,下面是我亲测截图。 截...
 
        
        





















